Payment batch events
We currently send multiple types of payment batch events. This section will help you understand the purpose of each event.
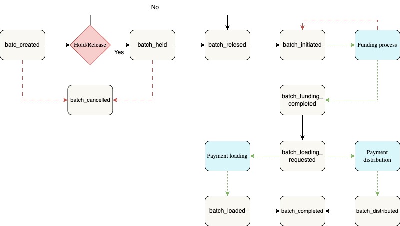
Overview
Payment batch events identify what stage the batch is in. They have an underscore separating the words (e.g., batch_created).
For more info on what a payment batch is, check the Batch payments management page.
Event envelope
Each event request body follows a standardized envelope format for all events. This format ensures that all events follow a standardized structure, making it easier to process and understand them.
| Field | Description | Example |
|---|---|---|
| id | The identifier of the object the event is related to (e.g., batch id, payment id etc.) | 45b93ecf-c718-4255-8485-10228f ca6713 |
| source | The source of the event | https://example.com |
| specVersion | The version of the CloudEvent spec | 1.0 |
| type | The type of event | batch_created |
| dataContentType | Content type of the data | application/json |
| data | The payload of the event | dynamic JSON object |
| time | The date and time the event was created | 2024-12-02T15:24:40. 6048459Z |
| causationId | The identifier of the event | 134433a2-387d-48b8-9d7e-ddc7af8c705f |
{
"id": "45b93ecf-c718-4255-8485-10228f ca6713",
"source": "https://example.com",
"specVersion": "1.0",
"type": "batch_created",
"dataContentType": "application/json",
"data": {
"org": "ABC",
"account": "ABC",
"subAccount": "ABC001",
"totalAmount": 100,
"numberOfPayments": 1,
"status": "Created",
"fundingMethod": "PreFundedSameDay",
"type": "batch_created"
},
"time": "2024-12-02T15:24:40. 6048459Z",
"causationId": "134433a2-387d-48b8-9d7e-ddc7af8c705f"
}
NotePlease note that the Data field contains a dynamic JSON object, which can vary depending on the specific event being published
Events list
The following table lists the payment batch funding events sent by Payment Issuing and a short description of each:
| Event Name | Description |
|---|---|
| batch_created | Payment batch has been created |
| batch_held | Batch has been moved to held status. Requires account to have hold/release configured to “Yes”. Otherwise, the batch is automatically released and moves to batch_initiated. |
| batch_released | Batch has been released and will move to batch_initiated |
| batch_initiated | Batch has been initiated |
| batch_funding_requested | Sent when the Funding Request API returns success for a given batch’s funding request |
| batch_canceled | Batch has been cancelled. This is a terminal status for the batch and any payments in the batch. |
| batch_funding_completed | Batch has successfully completed funding, and the money is in a Optum-controlled bank account |
| batch_funding_failed | Batch has failed funding |
| batch_loading_requested | Payments in this batch have started loading into payment networks |
| batch_loaded | All payments in the batch have loaded into at least 1 payment network (e.g., all payments in the batch have at least 1 loading.completed event |
| batch_distributed | All payments in the batch have been distributed into at least 1 distribution network (e.g., all payments in the batch have at least 1 distribution.completed event) |
| batch_completed | Batch has completed loading and distributing. Published when both the batch_loaded and batch_distribution events have been published for a batch. |
| payment_removed | A payment was removed from the batch |
Payment Batch Events Payload
In this section we'll explore together each event and it's payload that will be provided in the body.
Batch Created
Payment batch has been created
batch\_created Body
{
"id": "45b93ecf-c718-4255-8485-10228f ca6713",
"source": "https://example.com",
"specVersion": "1.0",
"type": "batch_created",
"dataContentType": "application/json",
"data": {
"org": "ABC",
"account": "ABC",
"subAccount": "ABC001",
"totalAmount": 100,
"numberOfPayments": 1,
"status": "Created",
"fundingMethod": "PreFundedSameDay",
"type": "batch_created"
},
"time": "2024-12-02T15:24:40. 6048459Z",
"causationId": "134433a2-387d-48b8-9d7e-ddc7af8c705f"
}batch\_created Fields
| Field | Example | Description |
|---|---|---|
| org | ABC | The short code for the organization |
| account | ABC | The short code for the account |
| subAccount | ABC001 | The short code for the sub-account |
| totalAmount | 100 | The sum total amount of all payments in the batch |
| numberOfPayments | 4 | The amount of payments in the batch |
| status | Created | The status of the batch |
| fundingMethod | PreFundedSameDay | The funding method associated with the account/subaccount for this batch |
| type | batch_created | The event type |
Batch Held
Batch has been moved to held status. Requires Account to have hold/release configured to “Yes”. Otherwise, the batch is automatically released and moves to batch_initiated.
batch\_held Body
{
"id": "45b93ecf-c718-4255-8485-10228f ca6713",
"source": "https://example.com",
"specVersion": "1.0",
"type": "batch_held",
"dataContentType": "application/json",
"data": {
"status": "Held",
"fundingMethod": "PreFundedSameDay",
"amount": 1754.98,
"numberOfPayments": 1,
"org": "MCK",
"account": "MCK",
"subAccount": "MCK002",
"type": "batch_held"
},
"time": "2024-12-02T15:24:40. 6048459Z",
"causationId": "134433a2-387d-48b8-9d7e-ddc7af8c705f"
}batch\_held Fielxs
| Field | Description | Example |
|---|---|---|
| org | The short code for the organization | ABC |
| account | The short code for the account | ABC |
| subAccount | The short code for the sub-account | ABC001 |
| status | The status of the batch | Held |
| fundingMethod | The funding method associated with the account/subaccount for this batch | PreFundedSameDay |
| type | The event type | batch_held |
Batch Released
Batch has been released and will move to batch_initiated
batch\_released Body
{
"id": "45b93ecf-c718-4255-8485-10228f ca6713",
"source": "https://example.com",
"specVersion": "1.0",
"type": "batch_released",
"dataContentType": "application/json",
"data": {
"requestedBy": "[email protected]",
"status": "Released",
"amount": 1754.98,
"numberOfPayments": 1,
"org": "MCK",
"account": "MCK",
"subAccount": "MCK002",
"type": "batch_released"
},
"time": "2024-12-02T15:24:40. 6048459Z",
"causationId": "134433a2-387d-48b8-9d7e-ddc7af8c705f"
}batch\_released Fields
| Field | Description | Example |
|---|---|---|
| org | The short code for the organization | ABC |
| account | The short code for the account | ABC |
| subAccount | The short code for the sub-account | ABC001 |
| status | The status of the batch | Released |
| requestedBy | The user account/email that requested the release | [email protected] |
| type | The event type | batch_released |
Batch Initiated
Batch has been initiated
batch\_initiated Body
{
"id": "45b93ecf-c718-4255-8485-10228f ca6713",
"source": "https://example.com",
"specVersion": "1.0",
"type": "batch_initiated",
"dataContentType": "application/json",
"data": {
"amount": 1754.98,
"numberOfPayments": 1,
"fundingMethod": "PreFundedSameDay",
"status": "Initiated",
"org": "MCK",
"account": "MCK",
"subAccount": "MCK001",
"type": "batch_initiated"
},
"time": "2024-12-02T15:24:40. 6048459Z",
"causationId": "134433a2-387d-48b8-9d7e-ddc7af8c705f"
}batch\_initiated Fields
| Field | Description | Example |
|---|---|---|
| org | The short code for the organization | ABC |
| account | The short code for the account | ABC |
| subAccount | The short code for the sub-account | ABC001 |
| status | The status of the batch | Initiated |
| type | The event type | batch_initiated |
Batch Funding Requested
Sent when the Funding Request API returns success for a given batch’s funding request
batch\_funding\_requested Body
{
"id": "45b93ecf-c718-4255-8485-10228f ca6713",
"source": "https://example.com",
"specVersion": "1.0",
"type": "batch_funding_requested",
"dataContentType": "application/json",
"data": {
"status": "Funding",
"fundingStatus": "Requested",
"amount": 1754.98,
"fundingMethod": "PreFundedSameDay",
"fundingRequestId": "D24BD704KI",
"org": "MCK",
"account": "MCK",
"subAccount": "MCK001",
"type": "batch_funding_requested"
},
"time": "2024-12-02T15:24:40. 6048459Z",
"causationId": "134433a2-387d-48b8-9d7e-ddc7af8c705f"
}batch\_funding\_requested Fields
| Field | Description | Example |
|---|---|---|
| org | The short code for the organization | ABC |
| account | The short code for the account | ABC |
| subAccount | The short code for the sub-account | ABC001 |
| status | The status of the batch | Funding |
| fundingStatus | The status of the funding request | Requested |
| type | The event type | batch_funding_requested |
Batch Cancelled
Batch has been cancelled. This is a terminal status for the batch and any payments in the batch.
batch\_cancelled Body
{
"id": "45b93ecf-c718-4255-8485-10228f ca6713",
"source": "https://example.com",
"specVersion": "1.0",
"type": "batch_canceled",
"dataContentType": "application/json",
"data": {
"canceledBy": "[email protected]",
"status": "Canceled",
"amount": 1754.98,
"numberOfPayments": 1,
"org": "MCK",
"account": "MCK",
"subAccount": "MCK002",
"type": "batch_canceled"
},
"time": "2024-12-02T15:24:40. 6048459Z",
"causationId": "134433a2-387d-48b8-9d7e-ddc7af8c705f"
}batch\_cancelled Fields
| Field | Description | Example |
|---|---|---|
| org | The short code for the organization | ABC |
| account | The short code for the account | ABC |
| subAccount | The short code for the sub-account | ABC001 |
| canceledBy | The user performing the modification | [email protected] |
| status | The status of the batch | Canceled |
| type | The event type | batch_canceled |
Batch Funding Completed
Batch has successfully completed funding, and the money is in a Optum-controlled bank account
batch\_funding\_completed Body
{
"id": "45b93ecf-c718-4255-8485-10228f ca6713",
"source": "https://example.com",
"specVersion": "1.0",
"type": "batch_funding_completed",
"dataContentType": "application/json",
"data": {
"fundingStatus": "Completed",
"amount": 1754.98,
"fundingMethod": "PreFundedNextDay",
"fundingRequestId": "D24BD704KI",
"initialRequestTime": "2024-11-13T17:55:01.610727",
"org": "MCK",
"account": "MCK",
"subAccount": "MCK005",
"type": "batch_funding_completed"
},
"time": "2024-12-02T15:24:40. 6048459Z",
"causationId": "134433a2-387d-48b8-9d7e-ddc7af8c705f"
}batch\_funding\_completed Fields
| Field | Description | Example |
|---|---|---|
| org | The short code for the organization | ABC |
| account | The short code for the account | ABC |
| subAccount | The short code for the sub-account | ABC001 |
| fundingStatus | The status of the funding request | Completed |
| type | The event type | batch_funding_completed |
Batch Funding Failed
Batch has failed funding
batch\_funding\_failed Body
{
"id": "45b93ecf-c718-4255-8485-10228f ca6713",
"source": "https://example.com",
"specVersion": "1.0",
"type": "batch_funding_failed",
"dataContentType": "application/json",
"data": {
"amount": 1754.98,
"fundingMethod": "PreFundedSameDay",
"fundingRequestId": "D24BD704KK",
"initialRequestTime": "2024-11-13T17:50:12.9370276",
"fundingStatus": "Failed",
"org": "MCK",
"account": "MCK",
"subAccount": "MCK004",
"type": "batch_funding_failed"
},
"time": "2024-12-02T15:24:40. 6048459Z",
"causationId": "134433a2-387d-48b8-9d7e-ddc7af8c705f"
}batch\_funding\_failed Fields
| Field | Description | Example |
|---|---|---|
| org | The short code for the organization | ABC |
| account | The short code for the account | ABC |
| subAccount | The short code for the sub-account | ABC001 |
| fundingStatus | The status of the funding request | Failed |
| type | The event type | batch_funding_failed |
Batch Loading Requested
Payments in this batch have started loading into payment networks
batch\_loading\_requested Body
{
"id": "45b93ecf-c718-4255-8485-10228f ca6713",
"source": "https://example.com",
"specVersion": "1.0",
"type": "batch_funding_requested",
"dataContentType": "application/json",
"data": {
"status": "Funding",
"fundingStatus": "Requested",
"amount": 1754.98,
"fundingMethod": "PreFundedSameDay",
"fundingRequestId": "D24BD704KI",
"org": "MCK",
"account": "MCK",
"subAccount": "MCK001",
"type": "batch_funding_requested"
},
"time": "2024-12-02T15:24:40. 6048459Z",
"causationId": "134433a2-387d-48b8-9d7e-ddc7af8c705f"
}batch\_loading\_requested Fields
| Field | Description | Example |
|---|---|---|
| org | The short code for the organization | ABC |
| account | The short code for the account | ABC |
| subAccount | The short code for the sub-account | ABC001 |
| status | The status of the batch | Loading |
| type | The event type | batch_loading_requested |
Batch Loaded
Payments in this batch have started loading into payment networks
batch\_loaded Body
{
"id": "45b93ecf-c718-4255-8485-10228f ca6713",
"source": "https://example.com",
"specVersion": "1.0",
"type": "batch_loaded",
"dataContentType": "application/json",
"data": {
"loadedPaymentCount": 1,
"totalNumberOfPayments": 1,
"amount": 1754.98,
"org": "ABC",
"account": "ABC",
"subAccount": "ABC001",
"type": "batch_loaded"
},
"time": "2024-12-02T15:24:40. 6048459Z",
"causationId": "134433a2-387d-48b8-9d7e-ddc7af8c705f"
}batch\_loaded Fields
| Field | Description | Example |
|---|---|---|
| org | The short code for the organization | ABC |
| account | The short code for the account | ABC |
| subAccount | The short code for the sub-account | ABC001 |
| loadedPaymentCount | The number of payments that have been loaded at least once | 5 |
| totalNumberOfPayments | The total number of payments in the batch | 5 |
| type | The event type | batch_loaded |
Batch Distributed
All payments in the batch have loaded into at least one (1) payment network (e.g., all payments in the batch have at least one (1) loading.completed event
batch\_distributed Body
{
"id": "45b93ecf-c718-4255-8485-10228f ca6713",
"source": "https://example.com",
"specVersion": "1.0",
"type": "batch_distributed",
"dataContentType": "application/json",
"data": {
"distributedPaymentCount": 1,
"totalNumberOfPayments": 1,
"amount": 1754.98,
"org": "ABC",
"account": "ABC",
"subAccount": "ABC001",
"type": "batch_distributed"
},
"time": "2024-12-02T15:24:40. 6048459Z",
"causationId": "134433a2-387d-48b8-9d7e-ddc7af8c705f"
}batch\_distributed Fields
| Field | Description | Example |
|---|---|---|
| org | The short code for the organization | ABC |
| account | The short code for the account | ABC |
| subAccount | The short code for the sub-account | ABC001 |
| distributedPaymentCount | The number of payments that have been distributed at least once | 5 |
| totalNumberOfPayments | The total number of payments in the batch | 5 |
| type | The event type | batch_distributed |
Batch Completed
Batch has completed loading and distributing. Published when both the batch_loaded and batch_distribution events have been published for a batch.
batch\_completed Body
{
"id": "45b93ecf-c718-4255-8485-10228f ca6713",
"source": "https://example.com",
"specVersion": "1.0",
"type": "batch_distributed",
"dataContentType": "application/json",
"data": {
"amount": 1754.98,
"numberOfPayments": 1,
"org": "ABC",
"account": "ABC",
"subAccount": "ABC001",
"type": "batch_completed"
},
"time": "2024-12-02T15:24:40. 6048459Z",
"causationId": "134433a2-387d-48b8-9d7e-ddc7af8c705f"
}batch\_completed Fields
| Field | Description | Example |
|---|---|---|
| org | The short code for the organization | ABC |
| account | The short code for the account | ABC |
| subAccount | The short code for the sub-account | ABC001 |
| type | The event type | batch_completed |
Payment Removed From Batch
A payment was removed from the batch
payment\_removed Body
{
"id": "45b93ecf-c718-4255-8485-10228f ca6713",
"source": "https://example.com",
"specVersion": "1.0",
"type": "batch_distributed",
"dataContentType": "application/json",
"data": {
"payment": {
"batchId": {
"tenantId": "a976ced5-28ea-4e08-a267-024d2751e591",
"uniqueId": "48dcb7da68a460bc48c045822fc75bb8"
},
"amount": 100.00,
"issuerPaymentId": "48dc20ff1d97977e65209b927d28dc6b",
"issuerReferenceId": "EVRYHEALTH004",
"paymentDate": "2024-08-08",
"shippingDetails": {
"name": "John Doe",
"address": {
"address1": null,
"address2": null,
"city": null,
"state": null,
"postalCode": null,
"country": null
}
},
"remittanceMethod": "DATA",
"adjudicationCutoffDate": "2024-08-08",
"adjudicationVersion": "2",
"jurisdictionalBody": "MN",
"numberOfAttachedPdfFiles": 2,
"availableBalance": 0.00,
"previousAvailableBalance": null,
"issuer": null,
"acquirer": {
"name": "John Doe",
"taxId": "786532990",
"address": {
"address1": "123 West St.",
"address2": "Apt 987",
"city": "Dallas",
"state": "TX",
"postalCode": "75227",
"country": "USA"
},
"nationalProviderId": null,
"receiverId": null
},
"metaData": null,
"status": "Created",
"documentConsolidationStatus": "Requested",
"paymentNetworks": [],
"currentPaymentNetwork": null,
"id": {
"tenantId": "a976ced5-28ea-4e08-a267-024d2751e591",
"individualPaymentId": "48dcb7da7936a24048c045833f6566ff"
},
"version": 1
},
"type": "payment_removed"
},
"time": "2024-12-02T15:24:40. 6048459Z",
"causationId": "134433a2-387d-48b8-9d7e-ddc7af8c705f"
}payment\_removed Fields
Lorem ipsum dolor sit amet, consectetur adipiscing elit. Ut enim ad minim veniam, quis nostrud exercitation ullamco. Excepteur sint occaecat cupidatat non proident!
payment_removed Fields
| Field | Description | Example |
|---|---|---|
| payment | The array of payments associated with the batch | ABC |
| payment.batchId | The batch identifier composed of two identifiers (tenantId, uniqueId) | 00000000-0000-0000-0000-000000000000 |
| payment.batchId.tenantId | The tenant identifier | |
| payment.batchId.uniqueId | The unique batch identifier | 48dcb7c9b530394c49e5cfab4f081cfb |
| payment.amount | The individual payment amount | 100 |
| payment.issuerPaymentId | The issuer payment identifier | 48dc20ff1d97977e65209b927d28dc6b |
| payment.issuerReferenceId | ID that can be printed on payment documents to assist with customer service | EVRYHEALTH001 |
| payment.paymentDate | DateOnly date of the payment | 2024-08-08 |
| payment.shippingDetails | Json object of the shipping information | |
| payment.shippingDetails.name | The name for the shipping address | John Doe |
| payment.shippingDetails.address | Json object of the address information | |
| payment.shippingDetails.address.address1 | Address line 1 of the shipping information | 123 West St. |
| payment.shippingDetails.address.address2 | Address line 2 of the shipping information | Apt 987 |
| payment.shippingDetails.address.city | The city of the shipping information | Dallas |
| payment.shippingDetails.address.state | The state of the shipping information | TX |
| payment.shippingDetails.address.postalCode | The postal/zip code of the shipping information | 75227 |
| payment.shippingDetails.address.country | The country | USA |
| payment.remittanceMethod | The remittance method to be use for this payment | DATA |
| payment.adjudicationCutoffDate | The adjudication cutoff date | 2024-08-08 |
| payment.adjudicationVersion | The adjudication version | 2 |
| payment.jurisdictionalBody | The jurisdictional body | MN |
| payment.numberOfAttachedPdfFiles | The number of attached pdf files | 2 |
| payment.availableBalance | They payments available balance (this should be 0 at the time of payment creation) | 0 |
| payment.previousAvailableBalance | The previous available balance (this should be 0 at the time of payment creation) | 0 |
| payment.issuer | Issuer information | null |
| payment.acquirer | The information about the acquirer | |
| payment.acquirer.name | The acquirer name | John Doe |
| payment.acquirer.taxId | The acquirer tax identifier | 786532990 |
| payment.acquirer.address | Json object of the address information for acquirer | |
| payment.acquirer.address.address1 | Address line 1 of the shipping information | 123 West St. |
| payment.acquirer.address.address2 | Address line 2 of the shipping information | Apt 987 |
| payment.acquirer.address.city | The city of the shipping information | Dallas |
| payment.acquirer.address.state | The state of the shipping information | TX |
| payment.acquirer.address.postalCode | The postal/zip code of the shipping information | 75227 |
| payment.acquirer.address.country | The country | USA |
| payment.acquirer.nationalProviderId | The acquirer's National Provider ID | 1234567890 |
| payment.acquirer.receiverId | The acquirer's receiver Id. Required if the payee is different than the person receiving the transaction (e.g., clearinghouse / billing service) | string |
| payment.metaData | The metadata dictionary | dynamic json object |
| payment.status | The payment status | Created |
| payment.documentConsolidationStatus | The document consolidation status | Requested |
| payment.paymentNetworks | The associated payment networks | json array |
| payment.currentPaymentNetwork | The current payment network for this payment | null |
| payment.id | The payments composite identifier (tenantId, individualPaymentId) | {"tenantId": "a976ced5-28ea-4e08-a267-024d2751e591","individualPaymentId": "48dcb7ccfcac025849e5cfac5e3a23f9"} |
| payment.id.tenantId | The tenant ID | a976ced5-28ea-4e08-a267-024d2751e591 |
| payment.id.individualPaymentId | The individual payment ID | 48dcb7ccfcac025849e5cfac5e3a23f9 |
| payment.version | The version of the payment | 1 |
| type | payment_removed | payment_removed |
Updated 9 months ago
